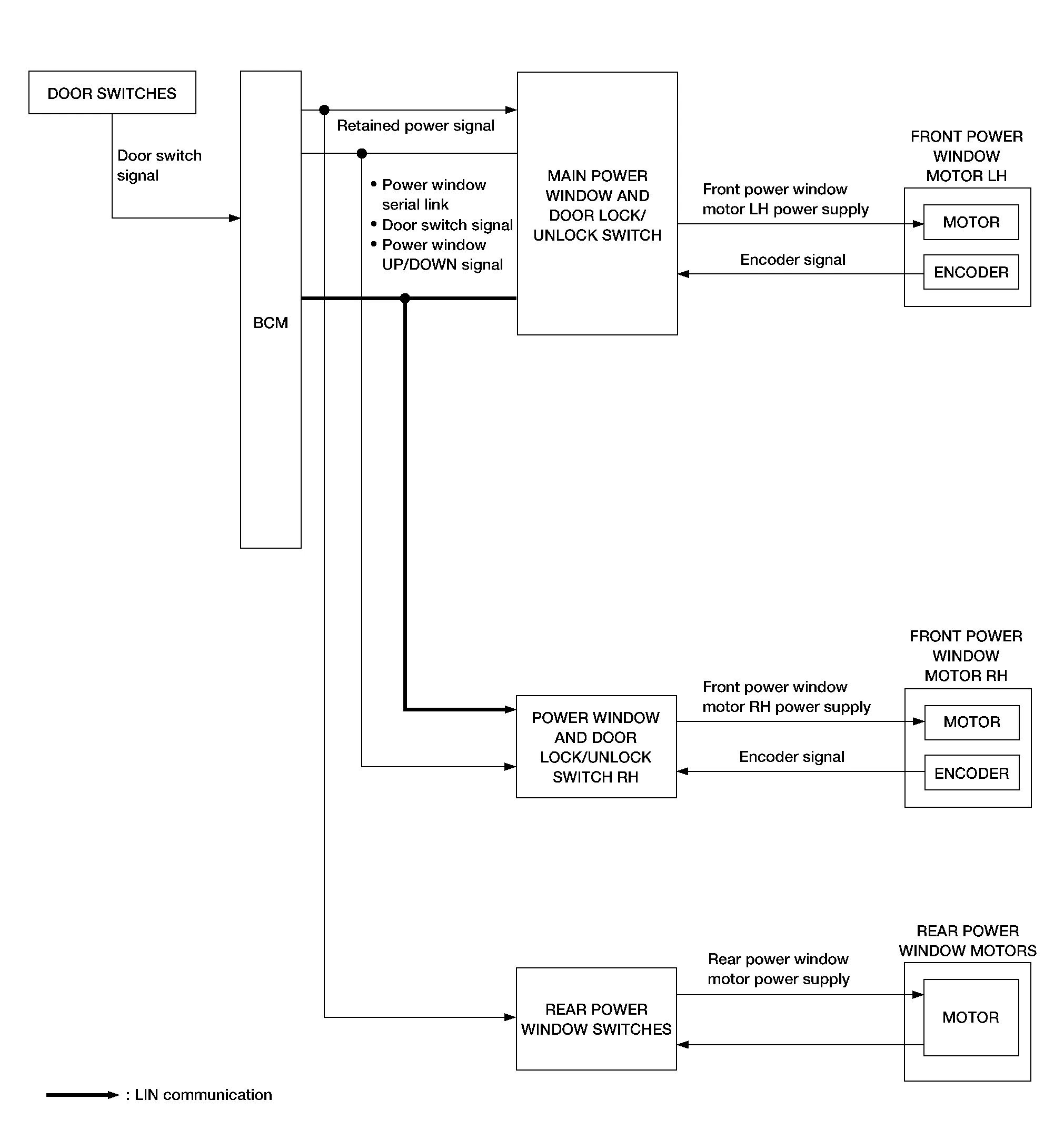
SYSTEM DIAGRAM

INPUT/OUTPUT SIGNAL CHART
| Item | Input signal to main power window and door lock/unlock switch | Main power window and door lock/unlock switch function | Actuator |
|---|---|---|---|
| Encoder | Encoder pulse signal | Power window control | Front power window motor |
| Main power window and door lock/unlock switch | Front power window motor LH UP/DOWN signal | ||
| Power window and door lock/unlock switch RH | Front power window motor RH UP/DOWN signal | ||
| BCM | RAP signal | ||
| Rear power window switch | Rear power window motor UP/DOWN signal | Rear power window motor |
POWER WINDOW OPERATION
Power window system is activated by the power window switches when ignition switch ON position or during the retained power operation after ignition switch OFF.
Main power window and door lock/unlock switch can open/close door glass.
Front and rear power window switches can open/close the corresponding door glass.
Power window lock switch can lock all power windows other than driver front.
Front power windows open when pressing Intelligent Key unlock button for 3 seconds.
If door glass receives resistance that is more than the specified value and the power window is in the AUTO-UP operation, power window will move in the reverse direction (Anti-Pinch Function).
POWER WINDOW AUTO-OPERATION
AUTO-UP/DOWN operation can be performed when each power window motor turns to AUTO.
Encoder continues detecting the movement of power window motor and output the encoder pulse signal to power window switch while power window motor is operating.
Power window switch reads the changes of encoder signal and stops AUTO operation when door glass is at fully opened/closed position.
Power window motor is operable in case encoder is malfunctioning.
AUTO function does not operate if encoder is malfunctioning.
POWER WINDOW SERIAL LINK
Main power window and door lock/unlock switch, power window and door lock/unlock switch RH and BCM transmit and receive the signal by power window serial link.
The signal mentioned below is transmitted from BCM to main power window and door lock/unlock switch, power window and door lock/unlock switch RH.
Keyless power window down signal.
Door switch signal.
The signal mentioned below is transmitted from main power window and door lock/unlock switch to front power window switch (passenger side).
Front passenger side door window operation signal.
Retained power operation signal.
RETAINED POWER OPERATION
Retained power operation is an additional power supply function that enables the power window system to operate for 45 seconds even after ignition switch OFF.
Retained Power Function Cancel Conditions:
Front door CLOSE (door switch OFF)→OPEN (door switch ON).
When ignition switch ON again.
When timer time passes. (45 seconds)
POWER WINDOW LOCK FUNCTION
Ground circuit inside main power window and door lock/unlock switch shuts off when power window lock switch is ON. This inhibits power window switch operation except with the main power window and door lock/unlock switch.
ANTI-PINCH OPERATION
Pinch foreign material in the door glass during Auto-Up operation, and it is the anti-pinch that lowers the door glass 150 mm (5.9 in) or 2 seconds when detected.
Encoder continues detecting the movement of power window motor and transmits to the power window switch as the encoder pulse signal while power window motor is operating.
Resistance is applied to the power window motor rotation that changes the frequency of encoder pulse signal if foreign material is trapped in the door glass.
Power window switch controls to lower the door glass for 150 mm (5.9 in) or 2 seconds after it detects encoder pulse signal frequency change.
Operation Condition
When front door glass AUTO-UP operation is performed (anti-pinch function does not operate just before the door glass closes and is fully closed).
NOTE:
Depending on environment and driving conditions, if a similar impact or load is applied to the door glass, it may lower.
KEYLESS POWER WINDOW DOWN FUNCTION
Front power windows open when the unlock button on Intelligent Key is activated and pressed for more than 3 seconds with ignition switch OFF. The windows keep opening if the unlock button is continuously pressed.
The power window opening stops when the following operations are performed:
When the unlock button is pressed for more than 15 seconds.
When ignition switch ON while the power window opening is operated.
When the unlock button is released.
While retained power operation activate, keyless power window down function cannot be operated.
Component Parts. Power Window System
Theremaybe one or two seatback pockets located on the back of the driver and passenger seats. The pockets can be used to store maps.
WARNING