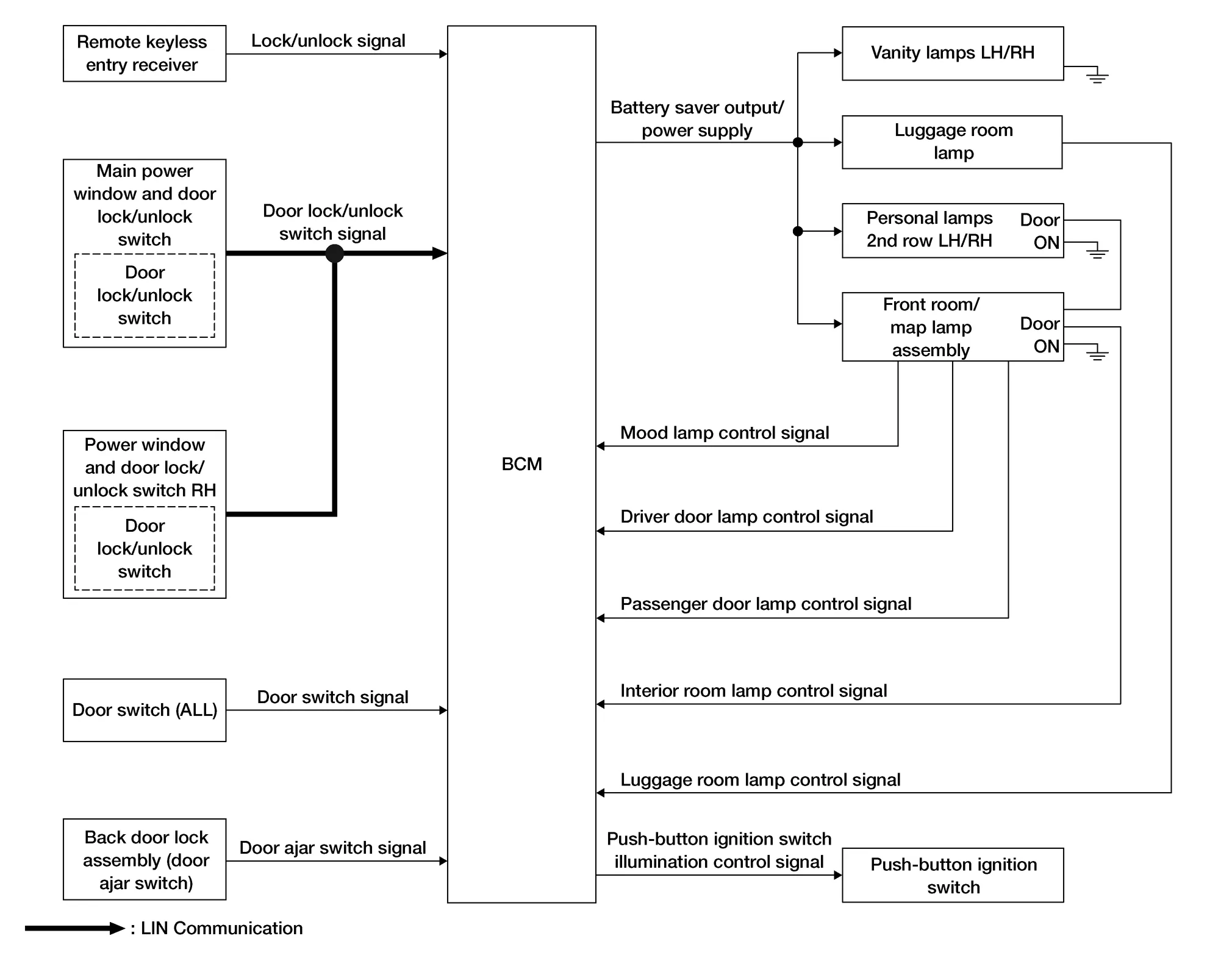
SYSTEM DIAGRAM

OPERATION DESCRIPTION
Front room/map lamp assembly, personal lamps 2nd row and luggage room lamp are controlled by the interior room lamp timer control function of the BCM when the lamp switch is in the DOOR position.
Push-button ignition switch illumination is controlled by the push-button ignition switch illumination control function of BCM.
Interior room lamps are illuminated by welcome light function of the Intelligent Key system. Refer to System Description.
Signal transmission function list
| Signal name | Input | Output | Description |
|---|---|---|---|
| Lock/unlock signal | Remote keyless entry receiver | BCM | Transmits the lock/unlock signal to the BCM. |
| Door lock/unlock switch signal |
|
BCM (LIN) | Transmits the door lock/unlock switch signal via LIN communication. |
| Door switch signal | Door switch (ALL) | BCM | Transmits the door switch signal to the BCM. |
| Door ajar switch signal | Back door lock assembly (door ajar switch) | BCM | Transmits the door ajar switch signal to the BCM. |
ROOM LAMP TIMER OPERATION
When the interior room lamp switch is in the DOOR position, the BCM begins timer control (maximum 30 seconds) for interior room lamp ON/OFF when all conditions below are met:
When the front door is unlocked with Intelligent Key system , power window and door lock/unlock switch RH or main power window and door lock/unlock switch.
When a door opens → closes.
Timer control is cancelled under the following conditions:
When the front door is locked with Intelligent Key system, power window and door lock/unlock switch RH or main power window and door lock/unlock switch.
A door is opened (door switch turns ON).
Ignition switch ON.
INTERIOR LAMP BATTERY SAVER CONTROL
If an interior lamp is left ON and does not turn OFF, even when the doors are closed, the BCM turns off power to the interior lamps automatically to save the battery, 15 minutes after ignition switch OFF.
The BCM controls power and ground to all interior lamps.
After the battery saver system turns the lamps OFF, the lamps will illuminate again when the following conditions are met:
A signal is received from an Intelligent Key or main power window and door lock/unlock switch.
A door is opened or closed.
System
Illumination Control System
The gauge indicates the approximate fuel level in the tank.
The gauge may move slightly during braking, turning, acceleration, or going up or down hills.
The gauge needle returns to 0 (Empty) after the ignition switch is placed in the OFF position.