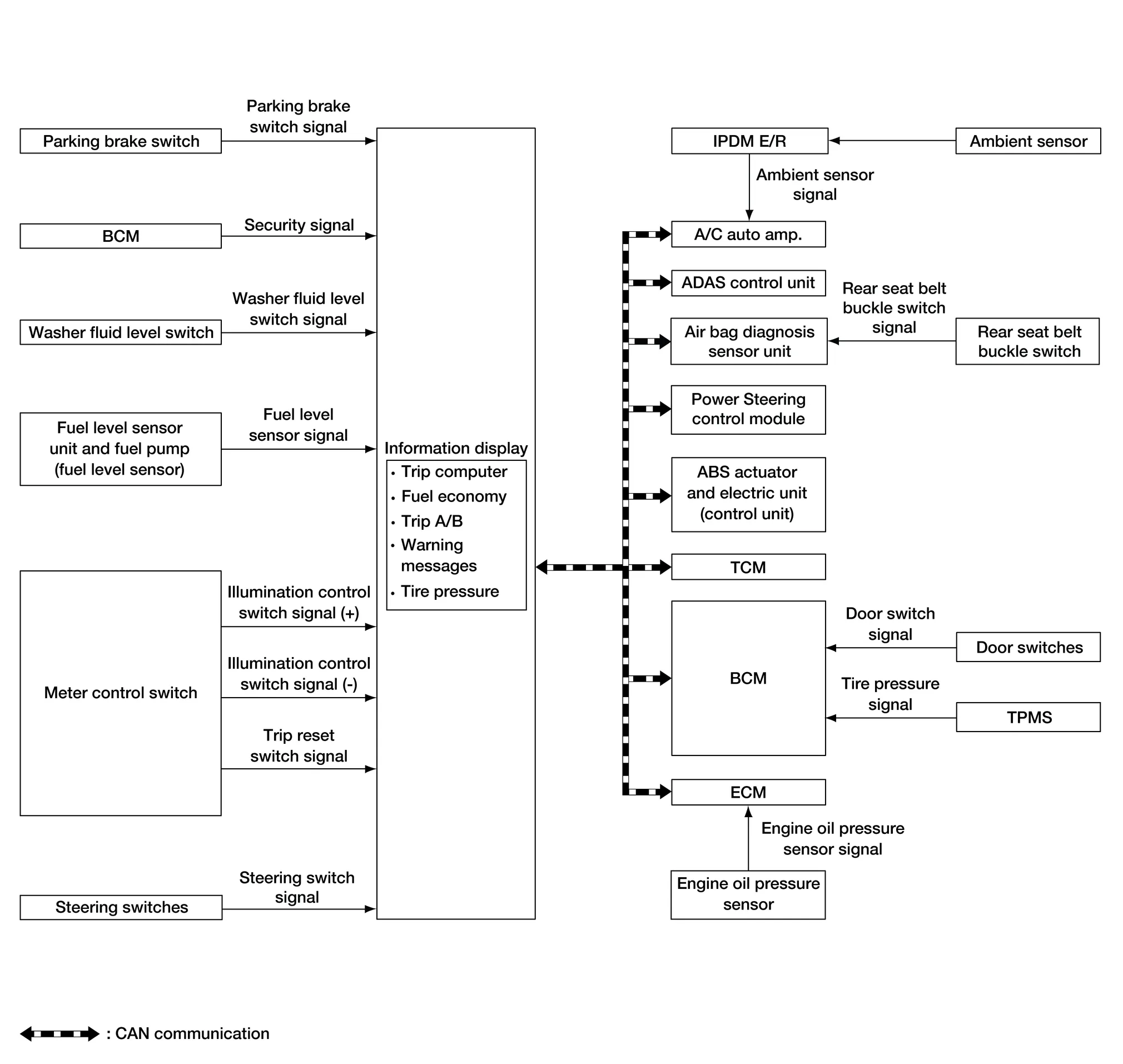
SYSTEM DIAGRAM

FUNCTION
The information display can indicate the following items:
Outside air temperature
Trip computer
Intelligent Key operation information
Odometer
Warning/Indication messages (door open, back door open, low oil pressure, AWD, Intelligent Key, low fuel, low washer fluid, release parking brake, low tire pressure and loose fuel cap).
OUTSIDE AIR TEMPERATURE INDICATION
This indication displays the ambient temperature based on signal received from the A/C auto amp. via CAN communication lines.
LOOSE FUEL CAP MESSAGE
The LOOSE FUEL CAP message will display in the information display when the fuel-filler cap is not tightened correctly. The message will turn off as soon as the ECM detects the fuel-filler cap is properly tightened. The ECM provides a loose fuel cap signal to the combination meter via CAN communication lines.
LOW TIRE PRESSURE WARNING
This warning appears when the BCM detects low inflation pressure or a system malfunction. The BCM sends a signal to the combination meter via CAN communication lines to illuminate the low tire pressure warning lamp. In addition, a warning message will be displayed in the Nissan Murano vehicle information display.
DOOR OPEN WARNING
This warning appears when the ignition switch is ON and the door is open. The BCM receives a door switch signal from the door switch of the open door. The BCM sends the door switch signal to the combination meter via CAN communication lines.
BACK DOOR OPEN WARNING
This warning appears when the ignition switch is ON and the back door is opened. The BCM receives a back door switch signal from the back door switch. The BCM sends the back door switch signal to the combination meter via CAN communication lines.
LOW FUEL WARNING
This warning appears when the fuel level in the fuel tank is low.
LOW WINDSHIELD WASHER FLUID WARNING
When the windshield washer fluid level is low, the washer fluid level switch provides a ground signal to the combination meter and the warning is displayed. Once fluid is added, the switch opens and the warning is no longer displayed.
RELEASE PARKING BRAKE WARNING
When the parking brake is applied, the parking brake switch provides a ground signal to the combination meter. When the Nissan Murano vehicle speed is greater than 4 MPH (7 km/h), the message is displayed and the warning chime sounds.
LOW OIL PRESSURE WARNING
The low oil pressure warning appears in the information display when the combination meter receives a low engine oil pressure signal from the ECM via CAN communication lines.
WARNING CHECK INDICATION
The combination meter can cause an interruption on the information display to indicate a warning, based on signals received from each unit and switch.
Refer to Owner’s Manual for additional information on the information display items.
Meter Effect Function
Operation
Your vehicle has two types of security systems:
Vehicle security system NISSAN Vehicle Immobilizer SystemThe vehicle security system provides visual and audible alarm signals if someone opens the doors, liftgate or the hood when the system is armed. It is not, however, a motion detection type system that activates when a vehicle is moved or when a vibration occurs.