SYSTEM DIAGRAM

SIGNAL TRANSMISSION FUNCTION LIST
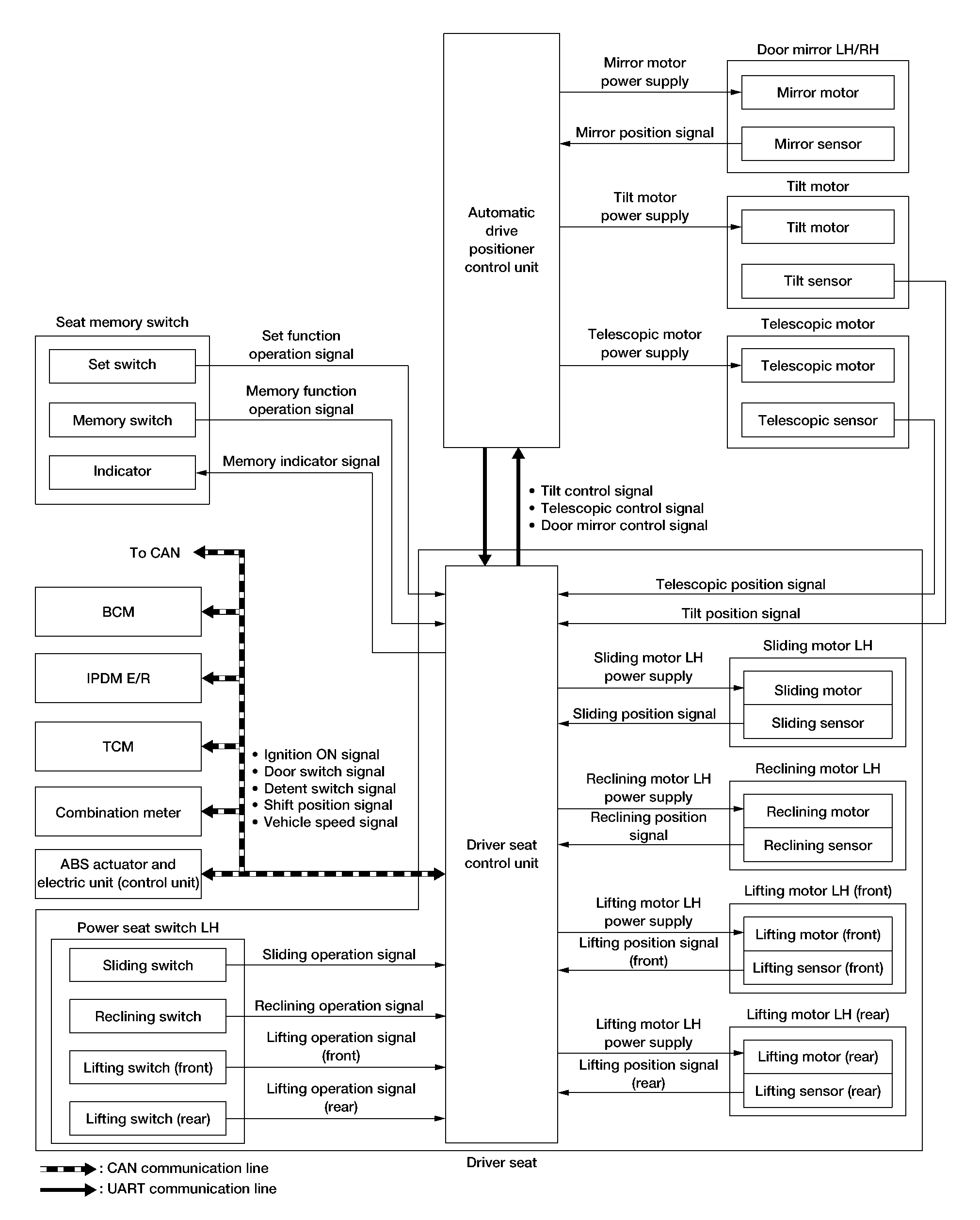
Several types of signals are transmitted from the following units to the driver seat control unit via CAN communication.
| Component | Signal |
|---|---|
| ABS actuator and electric unit (control unit) | Nissan Murano Vehicle speed signal |
| Combination meter | Vehicle speed signal |
| IPDM E/R | Detention switch signal |
| BCM | Ignition switch signal |
| TCM | Shift position signal |
DESCRIPTION
The driver seat control unit can store the optimum driving positions (seat, steering column and door mirror position) for 2 people. If the front seat position is changed, one-touch (pressing desired memory switch) operation allows changing to the other driving position.
NOTE:
For further information on the memory storage procedure, refer to Owner’s Manual.
Operation Procedure
Press desired memory switch.
Front seat LH, steering column and door mirror will move to the memorized position.
Operation Condition
Satisfy all of the following items. The memory function is not performed if these items are not satisfied.
| Item | Request status |
|---|---|
|
Switch inputs
|
OFF (Not operated) |
| CVT selector lever | P position |
Detail Flow
| Order | Input | Output | Control unit condition |
|---|---|---|---|
| 1 | Memory switch | — | The memory switch signal is inputted to the driver seat control unit when memory switch 1 or 2 is operated. Memory switch signal is input to automatic drive positioner control unit via UART communication. |
| 2 | — |
Motors (seat, steering column, door mirror) |
Driver seat control unit operates each motor of seat when it recognizes the memory switch that is pressed and requests each motor operation to automatic drive positioner control unit via UART communication. The automatic drive positioner control unit operates each motor. |
| Memory switch indicator | Driver seat control unit requests the flashing of memory indicator while either of the motors is operating. The driver seat control unit illuminates the memory indicator. | ||
| 3 |
Sensors (seat, steering column, door mirrors) |
— | Driver seat control unit judges the operating seat position with each seat sensor input. The positions of the steering column and outside mirrors are monitored with each sensor signal. Driver seat control unit stops the operation of each motor when each part reaches the recorded address. |
| 4 | — | Memory switch indicator | Driver seat control unit requests the illumination of memory indicator after all motors stop. The driver seat control unit illuminates the memory indicator for 5 seconds. |
Manual Function
Exit Assist Function